提高代码重用性(相同的代码,不用多次编写)
代码可读性(编程规范性,便于自己及其他程序猿的阅读和理解)
可扩展性(当需要增加新的功能的时候,非常的方便,可维护)
可靠性(程序不容易出错,可靠性高 )
使程序呈现高内聚,低耦合的特性
设计模式的七个原则:
单一职责原则
对一个类来说,一个类只负责一个职责,当类A负责两个职责的时候:职责A,和职责B的改变可能会使得另外一个职责出错。
- 降低类的复杂性
- 提高类的可读性,可维护性
- 降低变更引起的风险
- 通常情况下我们,我们因当遵守单一职责原则,只有逻辑足够简单才可以在代码级违反单一职责原则,只有类中的方法足够少的时候,可以在方法级别保持单一职责原则
接口隔离原则(Interface Segregation Principe)
客户端不应该依赖他不需要的接口,即一个类对另一个类的依赖应该建立在最小的接口上
举例:
类A通过接口Interface1依赖类B,但是只使用了接口的1,2,3方法。
类C通过接口Interface1依赖类D,但是只使用了接口的1,4,5方法。
但是此时类B和类D任然需要实现所有方法

将上述的接口1分解成三个接口,这样
类A通过接口Interface1和接口Interface2依赖类B
类C通过接口Interface1和接口Interface2依赖类D

依赖倒转原则(Dependence Inversion Principe)
- 高层模块不要依赖底层模块,二者都应该依赖器抽象
- 抽象不应该依赖细节,细节应该依赖抽象
- 依赖倒转的思想是面对接口编程
- 细节具有多变性,接口就稳定得多
- 接口和抽象类的目的是定义好规范
依赖关系传递的三种方式和应用案例
- 接口传递
1 2 3 4 5 6 7 8 9 10 11 12 13 14 15 16 17 18 19 20 21 22
| interface IOpenAndClose { public void open(ITV tv); }
interface ITV { public void play(); }
class OpenAndClose implements IOpenAndClose{ public void open(ITV tv){ tv.play(); } } class ChangHong implements ITV { @Override public void play() { System.out.println("长虹电视机,打开"); } }
|
- 构造器方法传递
1 2 3 4 5 6 7 8 9 10 11 12 13 14 15 16 17 18 19 20 21 22 23 24
| interface IOpenAndClose { public void open(); } interface ITV { public void play(); } class OpenAndClose implements IOpenAndClose{ public ITV tv; public OpenAndClose(ITV tv){ this.tv = tv; } public void open(){ this.tv.play(); } }
class ChangHong implements ITV {
@Override public void play() { System.out.println("长虹电视机,打开"); } }
|
- setter方法传递
1 2 3 4 5 6 7 8 9 10 11 12 13 14 15 16 17 18 19 20 21 22 23 24 25 26 27 28 29
| interface IOpenAndClose { public void open(); public void setTv(ITV tv); }
interface ITV { public void play(); }
class OpenAndClose implements IOpenAndClose { private ITV tv; public void setTv(ITV tv) { this.tv = tv; }
public void open() { this.tv.play(); } }
class ChangHong implements ITV {
@Override public void play() { System.out.println("长虹电视机,打开"); }
}
|
依赖倒转原则的注意事项和细节
- 底层模块尽量都要有抽象类或者接口,或者两者都有,这样程序的稳定性会更好。
- 变量的声明类型尽量是抽象类和接口,这样我们的变量应用和实际对象间就存在一个缓冲层,利于程序的扩展和优化。
- 遵循时遵循里氏替换原则。
里氏替换原则
oo中的继承性的思考和说明
- 继承时包含这样一层含义:父类中凡是已经实现好的方法,实际上是在设定规范和七月,虽然他不强制要求所有的子类必要遵循这些七月,但是如果子类对这些已经实现的方法进行任意的修改,就会给整个继承梯子造成破坏。
- 继承再给程序带来便利性的同时也带来了弊端。比如继承会给程序带来入侵性,程序的可移植性降低,增加对象之间的耦合性。
- 如何正确的使用里氏替换原则
达到的效果。里氏替换原则告诉我们尽量不要重写父类中的方法,如果真的要替换,我们可以让原有的父类和子类都继承一个更加基础的基类

A和B的耦合关系被断开,提出一个新的base类来聚合AB两个类

开闭原则(Open Close Principe)
- 开闭原则是编程中最基础最重要的设计原则
- 一个软件实体例如类,模块和函数应该对扩展开放,对修改关闭(对使用方)。使用抽象来构建框架,使用实现来扩展细节。
- 软件需要变化时是扩展软件的实体行为来实现变化,而不是修改已有的代码来实现变化。
- 其他原则,以及使用设计模式的目的就是遵循开闭的原则

改进的思路:
把shape类做成抽象类,并提出一个抽象的draw方法,让子类去实现这个方法,有了新图形之后只要继承与shape类就可以了。
迪米特法则
基本介绍:
- 一个对象应该与其他对象保持最少的了解
- 类与类的关系越密切,耦合度越大
- 又叫做最小知道原则,即一个类对自己依赖的类知道的越少越好,也就是说,对于被依赖的类不管有多么复杂,都尽量将逻辑封装在类的外部,对外除了提供public方法,不对外泄露任何信息
- 迪米特法则有一个更加简单的定义:至于直接朋友通信。
- 只要两个对象之间有耦合关系,我们就说这两个对象之间是朋友关系,其中我们成出现在成员变量,方法参数,方法返回值中的类为直接朋友。
- 迪米特法则降低了类之间的耦合
- 但是同时注意:由于每个类都减少了不必要的依赖,因此迪米特法则只是要求降低类之间耦合关系,并不是完全没有耦合关系。
合成复用原则
单例模式
静态常量饿汉式
可以使用,但是可能比较浪费内存。
1 2 3 4 5 6 7 8 9 10 11 12 13 14 15
| class Singleton { private Singleton() { } private final static Singleton instance = new Singleton(); public static Singleton getInstance() { return instance; } }
|
静态代码快饿汉式
可以使用,但是可能比较浪费内存。
1 2 3 4 5 6 7 8 9 10 11 12 13 14 15 16 17 18 19 20
| class Singleton { private Singleton() { }
private static Singleton instance; static { instance = new Singleton(); } public static Singleton getInstance() { return instance; } }
|
线程不安全懒汉式
不推荐使用,线程不安全
1 2 3 4 5 6 7 8 9 10 11 12 13 14
| class Singleton { private static Singleton instance; private Singleton() {} public static Singleton getInstance() { if(instance == null) { instance = new Singleton(); } return instance; } }
|
线程安全懒汉式
多线程不推荐使用,效率低
1 2 3 4 5 6 7 8 9 10 11 12 13 14 15
| class Singleton { private static Singleton instance; private Singleton() {} public static synchronized Singleton getInstance() { if(instance == null) { instance = new Singleton(); } return instance; } }
|
同步代码块懒汉式
多线程不能使用,不能保证多线程的线程安全
1 2 3 4 5 6 7 8 9 10 11 12 13 14 15
| class Singleton { private static Singleton instance; private Singleton() {} public static synchronized Singleton getInstance() { if(instance == null) { instance = new Singleton(); } return instance; } }
|
DoubleCheck懒汉式
推荐使用,线程安全,效率高
1 2 3 4 5 6 7 8 9 10 11 12 13 14 15 16 17 18 19 20 21
| class Singleton { private static volatile Singleton instance; private Singleton() {} public static synchronized Singleton getInstance() { if(instance == null) { synchronized (Singleton.class) { if(instance == null) { instance = new Singleton(); } } } return instance; } }
|
静态内部类
推荐使用,线程安全,效率高
1 2 3 4 5 6 7 8 9 10 11 12 13 14 15 16 17 18 19
| class Singleton { private static volatile Singleton instance; private Singleton() {} private static class SingletonInstance { private static final Singleton INSTANCE = new Singleton(); } public static synchronized Singleton getInstance() { return SingletonInstance.INSTANCE; } }
|
枚举方法
推荐使用,线程安全,效率高
1 2 3 4 5 6 7
| enum Singleton { INSTANCE; public void sayOK() { System.out.println("ok~"); } }
|
单例模式一般使用在不需要建立多个对象,建立对象的开销大,或者需要保持对象的统一。
工厂模式
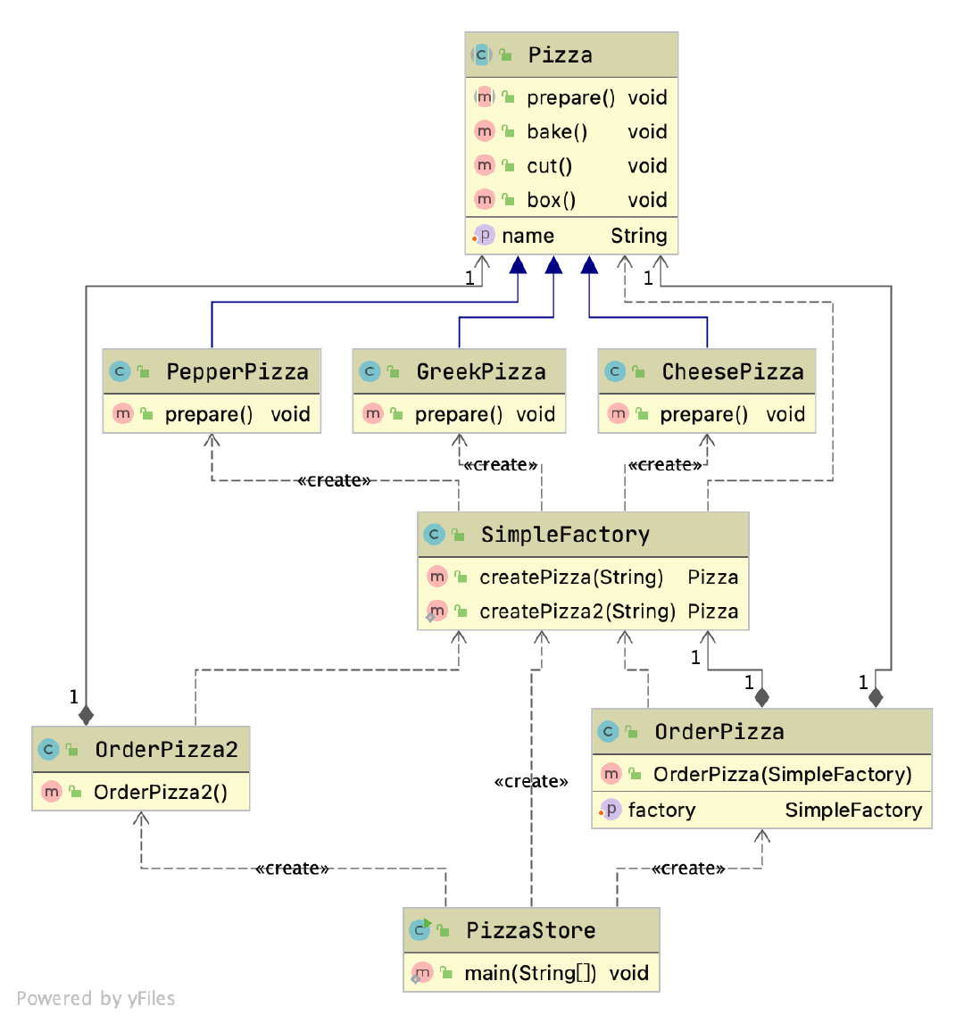
简单工厂模式
工厂方法模式
抽象工厂模式
原型模式
Java中Object类是所有类的根类,Object类提供了一个clone()方法,这个方法可以将一个Java随想复制衣服,但是实现clone的Java类必须要实现一个接口Cloneable,该接口表示该类能够复制且具有复制的能力->原型模式、
基本介绍:
- 原型模式是指:使用原型实例指定创建对象的种类,并通过拷贝这些原型创建新的对象
- 原型模式是一种创建设计模式,允许一个对象再创建一个可定制的对象,无需知道如何创建的细节。
- 工作原理是:通过讲一个原型对象出啊到那个要发动创建的对象,这个要发动创建的对象通过请求原型对象拷贝他们字节来实施创建,即对象.clone()。
原型模式创建的两种方法:
1 2 3 4 5 6 7 8 9 10 11 12 13 14 15 16 17 18 19 20 21 22 23 24 25 26 27 28 29 30 31 32 33 34 35 36 37 38 39 40 41 42 43 44 45 46 47 48 49 50 51 52 53 54 55 56 57 58 59 60 61 62 63 64 65 66
| public class DeepProtoType implements Serializable, Cloneable{
public String name; public DeepCloneableTarget deepCloneableTarget; public DeepProtoType() { super(); } @Override protected Object clone() throws CloneNotSupportedException { Object deep = null; deep = super.clone(); DeepProtoType deepProtoType = (DeepProtoType)deep; deepProtoType.deepCloneableTarget = (DeepCloneableTarget)deepCloneableTarget.clone(); return deepProtoType; } public Object deepClone() { ByteArrayOutputStream bos = null; ObjectOutputStream oos = null; ByteArrayInputStream bis = null; ObjectInputStream ois = null; try { bos = new ByteArrayOutputStream(); oos = new ObjectOutputStream(bos); oos.writeObject(this); bis = new ByteArrayInputStream(bos.toByteArray()); ois = new ObjectInputStream(bis); DeepProtoType copyObj = (DeepProtoType)ois.readObject(); return copyObj; } catch (Exception e) { e.printStackTrace(); return null; } finally { try { bos.close(); oos.close(); bis.close(); ois.close(); } catch (Exception e2) { System.out.println(e2.getMessage()); } } } }
|
建造者模式-不太懂
建造者模式的四个角色:
- product(产品对象):一个具体的产品对象
- builder(抽象建造者):创建一个product对象的各个指定的接口、抽象类
- ConcreteBuilder(具体建造者):实现接口,构建和装配各个部件。
- Direcrtor(指挥者):构建一个使用builder接口的对象。它主要是用于创建一个复杂对象。它主要由两个作用,一是:隔离了客户与对象的生产过程,二是:负责控制产品对象的生产过程
适配器模式(Adapter Pattern)
基本介绍:
- 适配器模式将某个类的接口转换成客户期望的另一个接口表示,主要目的是兼容性,让原本因接口不匹配不能在一起工作的两个类可以协同工作,其别名为包装器
- 适配器属于结构型模型
- 主要分为三类:类适配器模式,对象适配器模式,接口适配器模式
工作原理:
- 适配器模式:将一个类的接口转换成另一种接口,让原本接口不兼容的类可以兼容
- 从用户的角度是看不到被适配器,是解耦的
- 从用户调用适配器转化出来的目标接口方法,适配器再调用被适配者的相关的接口
- 用户收到反馈,感觉自己只是与目标交互
类适配器
代码实现:
1 2 3 4
| public interface IVoltage5V { public int output5V(); }
|
1 2 3 4 5 6 7 8 9
| public class Voltage220V { public int output220V() { int src = 220; System.out.println("电压=" + src + "伏"); return src; } }
|
1 2 3 4 5 6 7 8 9 10 11 12
| public class VoltageAdapter extends Voltage220V implements IVoltage5V {
@Override public int output5V() { int srcV = output220V(); int dstV = srcV / 44 ; return dstV; } }
|
1 2 3 4 5 6 7 8 9 10 11
| public class Phone {
public void charging(IVoltage5V iVoltage5V) { if(iVoltage5V.output5V() == 5) { System.out.println("电压为5V, 可以充电~~"); } else if (iVoltage5V.output5V() > 5) { System.out.println("电压大于5V, 不能充电~~"); } } }
|
- java是单继承机制,所以类适配器需要继承src类这一点是一个缺点,要求dst必须是一个接口,有一定的局限性
- src类的方法在Adapter中都会暴露出来,也增加了使用的成本
- 由于继承了src类,所以可以根据要求重写src的方法,使得Adapter的灵活度增加了
对象适配器
1 2 3 4 5 6 7 8 9 10 11 12 13 14 15 16 17 18 19 20 21 22 23 24
| public class VoltageAdapter implements IVoltage5V {
private Voltage220V voltage220V; public VoltageAdapter(Voltage220V voltage220v) { this.voltage220V = voltage220v; }
@Override public int output5V() { int dst = 0; if(null != voltage220V) { int src = voltage220V.output220V(); System.out.println("使用对象适配器,进行适配~~"); dst = src / 44; System.out.println("适配完成,输出的电压为=" + dst); } return dst; }
}
|

接口适配器
1 2 3 4 5 6 7 8 9 10 11 12 13 14 15 16 17 18 19 20
| public abstract class AbsAdapter implements Interface4 {
public void m1() {
}
public void m2() {
}
public void m3() {
}
public void m4() {
} }
|